问题描述
开启特权模式(--privileged)的容器,在使用nvidia GPU时,无法通过cAdvisor获取GPU相关的metrics信息。Google大法可以搜到相关的Issue,于2018年提出,至今仍处于Open状态(给cAdvisor贡献代码的机会),由于涉及到的内容较多,分为三篇来讲。
接上一篇,在上一篇中我们已经清楚cAdvisor是如何获取容器所使用的GPU卡信息的,也清楚了为什么在容器开启特权模式时cAdvisor无法获取其所使用的的GPU卡信息。但距离给出有效且优雅的解决方案还有很多待探索的,例如devices.list内容是如何来的?如何知道应该为容器绑定哪些GPU卡等,这些问题都将会在接下来的内容中得到答案,让我们一步一步进行分析。
抽丝剥茧
devics.lists内容从何而来
上面提到过三个device cgroup的重要文件,其中devices.allow和devices.deny为只写文件,devices.list为只读文件。device子系统是通过device whitelist实现的,此处涉及到内核的知识,想深入了解其实现的可以翻一下内核的代码。简单理解就是通过前面两个只写的文件对whitelist做设置,往devices.allow中添加条目相当于添加白名单,往devices.deny中添加条目相当于删除白名单,最后通过devices.list获取白名单内容。那接下来的问题就是devices.allow和devices.deny内容是谁根据什么规则写入的?
devices.allow和devices.deny内容谁负责写入
nvidia-container-runtime-webhook对应的github项目为 nvidia-container-toolkit。
这里内容比较多,涉及到kubelet、device-plugin、 containerd、 runC、nvidia-container-runtime、nvidia-container-runtime-hook等。在继续之前先回顾一下docker的进程模型,了解了进程模型及各组件的作用之后定位问题会更有针对性,更容易理解下面的内容。
进程模型回顾

相信上图大家已经非常熟悉了,其中Docker Engine通过rpc与containerd通信,containerd通过rpc与containerd-shim 通信,最终containerd-shim通过runC来控制容器的生命周期。提到runC就不得不提OCI(Open Container Initiative)。OCI 的来源这里不多说,感兴趣的可以自行搜索。其主要包含了两种规范,即runtime-spec和image-spce,而 runC就是对runtime-spec的一种实现。既然是规范,那就会存在多种实现,nvidia-container-runtime就是为了支持容器使用GPU而做的另一种runtime-spec的实现,原理如下

右侧从runC开始的一整块就是nvidia-container-runtime。
runC实现原理
runC容器创建原理
一个容器启动主要分为三大部分:
create: 主要是为了解析、组装容器启动的配置和与子进程的消息通道等;
init : 主要根据容器配置启动容器整个运行环境,包括熟知ns,cgroups, seccomp, apparmor, caps等;
start : 主要是为了通知init 进程启动容器;
大致流程如下图

nvidia-container-runtime原理
nvidia-container-runtime原理是利用runtime-spec规范中提到的PreStart Hook机制在执行完runc start之后,在真正的用户进程启动之前,执行nviadia-container-runtime-hook进行一些操作,其针对GPU设备的挂载和device cgroup的设置是通过一个由C和C++实现的叫做nvidia-container-cli(libnvidia-container)的程序实现的。
注意:prestart hook的生效时机有待确认,虽然OCI spec中提到是在start之后,但是经过看runc源码发现是在执行init的过程中,且尚未执行start
nvidia-container-runtime-hook通过解析runtime-spec中为用户程序设置的**NVIDIA_VISIBLE_DEVICES**环境变量获取容器需要使用的GPU卡的ID,并调用nvidia-container-cli configure --device=ID(s) 来完成上述提到的操作。
至此可以对容器内的GPU设备挂载和device cgroup的设置过程和原理有个大概的了解,这里利用了OCI hook和spec,通过环境变量形式把需要的GPU设备ID设置到名为NVIDIA_VISIBLE_DEVICES的环境变量上,进行了比较巧妙的实现,那又是谁为此环境变量设置赋值的呢?继续往下看
NVIDIA_VISIBLE_DEVICES来自何处
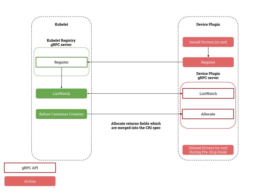
Kubernetes 提供了一个 device plugin框架(beta from 1.10),可以用它来将系统硬件资源发布到Kubelet,再由Kubelet上报给Kube-apiserver,不必定制 Kubernetes 本身的代码。目标设备包括 GPU、高性能 NIC、FPGA、 InfiniBand 适配器以及其他类似的、可能需要特定于供应商的初始化和设置的计算资源。

工作流程如上图所示,device plugin先注册到Kubelet,Kubelet开始watchdevice plugin变化,在容器真正创建之前Kubelet调用device plugin提供的Allocate服务去为Pod申请所需资源。Kubelet在内部维护了一份Pod与扩展资源的映射数据,且通过checkpoint形式写到本地文件中,在后续Kubelet重启时会用到。同时在开启KubeletPodResource特性开关后,Kubulet还可以通过rpc的形式对外提供pod-resources信息,详情可以参考https://kubernetes.io/zh/docs/concepts/extend-kubernetes/compute-storage-net/device-plugins/。
这里大致可以猜到赋值的地方了,因为这是一个专门用于GPU的环境变量,所以不可能直接在Kubelet中定义,那就只剩下nidia对应的k8s-device-plugin了,我们可以在其源码中找到对应的实现逻辑,如下:
1
2
3
4
5
6
7
8
9
10
11
12
13
14
15
16
17
18
19
20
21
22
23
24
25
26
27
28
29
30
31
32
33
34
35
36
37
38
39
40
41
42
43
44
45
46
47
48
49
50
|
// Constants to represent the various device list strategies
const (
DeviceListStrategyEnvvar = "envvar"
DeviceListStrategyVolumeMounts = "volume-mounts"
)
// migStrategyNone
func (s *migStrategyNone) GetPlugins() []*NvidiaDevicePlugin {
return []*NvidiaDevicePlugin{
NewNvidiaDevicePlugin(
"nvidia.com/gpu",
NewGpuDeviceManager(false), // Enumerate device even if MIG enabled
"NVIDIA_VISIBLE_DEVICES",
gpuallocator.NewBestEffortPolicy(),
pluginapi.DevicePluginPath+"nvidia-gpu.sock"),
}
}
// Allocate which return list of devices.
func (m *NvidiaDevicePlugin) Allocate(ctx context.Context, reqs *pluginapi.AllocateRequest) (*pluginapi.AllocateResponse, error) {
responses := pluginapi.AllocateResponse{}
for _, req := range reqs.ContainerRequests {
for _, id := range req.DevicesIDs {
if !m.deviceExists(id) {
return nil, fmt.Errorf("invalid allocation request for '%s': unknown device: %s", m.resourceName, id)
}
}
response := pluginapi.ContainerAllocateResponse{}
uuids := req.DevicesIDs
deviceIDs := m.deviceIDsFromUUIDs(uuids)
// 默认为DeviceListStrategyEnvvar,m.deviceListEnvvar的值就是NVIDIA_VISIBLE_DEVICES
if deviceListStrategyFlag == DeviceListStrategyEnvvar {
response.Envs = m.apiEnvs(m.deviceListEnvvar, deviceIDs)
}
if deviceListStrategyFlag == DeviceListStrategyVolumeMounts {
response.Envs = m.apiEnvs(m.deviceListEnvvar, []string{deviceListAsVolumeMountsContainerPathRoot})
response.Mounts = m.apiMounts(deviceIDs)
}
if passDeviceSpecsFlag {
response.Devices = m.apiDeviceSpecs(nvidiaDriverRootFlag, uuids)
}
responses.ContainerResponses = append(responses.ContainerResponses, &response)
}
return &responses, nil
}
|
可以看到在具体是在Kubelet调用Allocate服务时,k8s-device-plugin对response.Env进行了设置,添加了对应的环境变量,值就是容器所对应的GPU设备,多个设备用逗号分隔。
为什么开启特权模式的容器devices.list是*:*
同样是设置了NVIDIA_VISIBLE_DEVICES,同样最终都是nvidia-container-cli进行device cgroup的设置,为什么特权模式的容器对应的device cgroup就是*:*呢?
这里就又得提到runc了,上面虽然提到nvidia-container-runtime-hook会获取环境变量,进行一系列操作,设置device cgroup,但是在执行runc int的过程中同样会去进行设备挂载和cgroup的设置。
接下来重点看下其设置cgroup的相关代码,cgroup参数组装的过程在create命令中,真正将参数设置到linux系统上是在init命令中进行的,且没有对参数做任何修改,所以我们看create部分cgroup参数是如何组装的,忽略掉不相关的代码:
1
2
3
4
5
6
7
8
9
10
11
12
13
14
15
16
17
18
19
20
21
22
23
24
25
26
27
28
29
30
31
32
33
34
35
36
37
38
39
40
41
42
43
44
45
|
func CreateCgroupConfig(opts *CreateOpts) (*configs.Cgroup, error) {
...
// In rootless containers, any attempt to make cgroup changes is likely to fail.
// libcontainer will validate this but ignores the error.
c.Resources.AllowedDevices = AllowedDevices
if spec.Linux != nil {
r := spec.Linux.Resources
if r == nil {
return c, nil
}
for i, d := range spec.Linux.Resources.Devices {
var (
t = "a"
major = int64(-1)
minor = int64(-1)
)
if d.Type != "" {
t = d.Type
}
if d.Major != nil {
major = *d.Major
}
if d.Minor != nil {
minor = *d.Minor
}
if d.Access == "" {
return nil, fmt.Errorf("device access at %d field cannot be empty", i)
}
dt, err := stringToCgroupDeviceRune(t)
if err != nil {
return nil, err
}
dd := &configs.Device{
Type: dt,
Major: major,
Minor: minor,
Permissions: d.Access,
Allow: d.Allow,
}
c.Resources.Devices = append(c.Resources.Devices, dd)
}
...
}
|
可以看到是根据spec.Linux.Resources.Devices来设置device cgroup的,接下来就去对比一下普通容器和特权模式容器上述字段值得区别,如下
1
2
3
4
5
6
7
8
9
10
11
12
13
14
15
16
17
18
19
20
21
22
23
24
25
26
27
28
29
30
31
32
33
34
35
36
37
38
39
40
41
42
43
44
45
46
47
48
49
50
51
52
53
54
55
56
57
58
59
60
61
62
63
64
65
66
67
68
|
# 普通容器
root@node1:/var/run/containerd/io.containerd.runtime.v2.task/moby/a0f3c54d8c6beba5d9947723494e4c9b625f03ce4eb0c096e4cf46cae9e389e0
# cat config.json | jq .linux.resources.devices
[
{
"allow": false,
"access": "rwm"
},
{
"allow": true,
"type": "c",
"major": 1,
"minor": 5,
"access": "rwm"
},
{
"allow": true,
"type": "c",
"major": 1,
"minor": 3,
"access": "rwm"
},
{
"allow": true,
"type": "c",
"major": 1,
"minor": 9,
"access": "rwm"
},
{
"allow": true,
"type": "c",
"major": 1,
"minor": 8,
"access": "rwm"
},
{
"allow": true,
"type": "c",
"major": 5,
"minor": 0,
"access": "rwm"
},
{
"allow": true,
"type": "c",
"major": 5,
"minor": 1,
"access": "rwm"
},
{
"allow": false,
"type": "c",
"major": 10,
"minor": 229,
"access": "rwm"
}
]
# 特权容器
root@node1:/var/run/containerd/io.containerd.runtime.v2.task/moby/4bc7d5c323f7071478f3bb6eec7f7e91d0738571f56ef8b0c22724a0b051a40f
# cat config.json | jq .linux.resources.devices
[
{
"allow": true,
"access": "rwm"
}
]
|
区别很明显,结合上面的代码可以很容器判断出来特权模式将会设置a *:* rwm,而非特权模式容器则按需设置,最终导致虽然nvidia-container-runtime-hook会根据环境变量的值进行device cgroup的设置,但由于开启特权模式的容器设置了更大的范围,最终读devices.list时就会直接返回a *:* rwm。
OCI spce文件中spec.Linux.Resources.Devices值则是由containerd设置的,containerd会判断容器是否开启特权模式进行响应的设置,相关代码如下:
1
2
3
4
5
6
7
8
9
10
11
12
13
14
15
16
17
18
19
20
21
22
23
24
25
26
27
28
29
30
31
32
33
34
35
36
37
38
39
40
41
42
43
44
45
46
47
48
|
func populateDefaultUnixSpec(ctx context.Context, s *Spec, id string) error {
...
*s = Spec{
...
Linux: &specs.Linux{
...
CgroupsPath: filepath.Join("/", ns, id),
Resources: &specs.LinuxResources{
Devices: []specs.LinuxDeviceCgroup{
{
Allow: false,
Access: rwm,
},
},
},
...
},
}
...
}
// NewContainer creates a new container
func NewContainer(ctx gocontext.Context, client *containerd.Client, context *cli.Context) (containerd.Container, error) {
...
if context.Bool("privileged") {
opts = append(opts, oci.WithPrivileged, oci.WithAllDevicesAllowed, oci.WithHostDevices)
}
...
}
// WithAllDevicesAllowed permits READ WRITE MKNOD on all devices nodes for the container
func WithAllDevicesAllowed(_ context.Context, _ Client, _ *containers.Container, s *Spec) error {
setLinux(s)
if s.Linux.Resources == nil {
s.Linux.Resources = &specs.LinuxResources{}
}
s.Linux.Resources.Devices = []specs.LinuxDeviceCgroup{
{
Allow: true,
Access: rwm,
},
}
return nil
}
|
完整流程
至此我们清楚了容器在使用GPU时的整个流程,从容器创建到真正挂载GPU设备以及开启特权模式后无法获取GPU指标的原因。

好了,有关cAdvisor无法提供特权模式容器的GPU指标的原理及原因至此已经都搞清楚了,下一篇我们讲介绍解决方案,敬请期待~